System Architecture

Overview
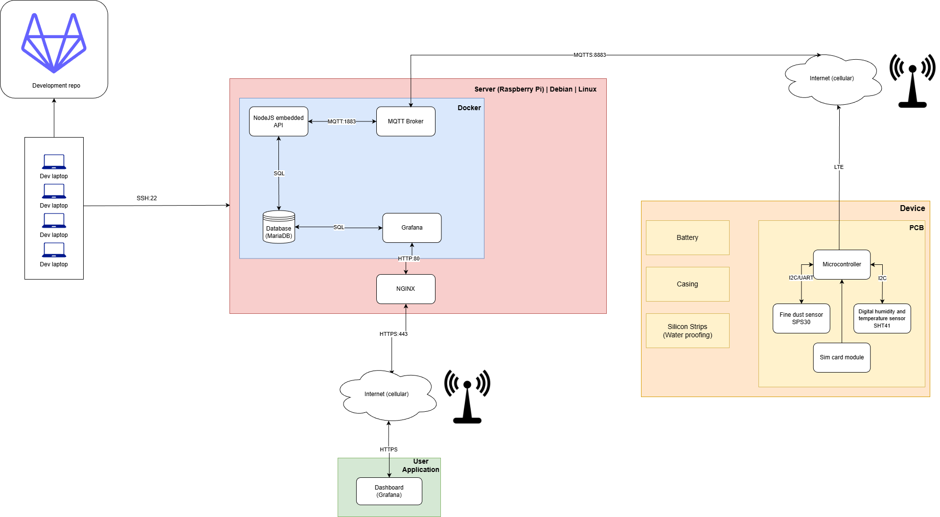
Replace domain.nl with your own domain name in the diagram.
Server
The server hosts all services using Docker containers. It runs a reverse proxy (Traeffik) that handles incoming requests and routes them to the appropriate service.
See Docker for more information about the services running on the server.
Outside Services
There are two outside services: the Grafana Dashboard and the frontend application displaying the air quality to the user.
Embedded Devices
The embedded devices post data to cmb.domain.nl/api/* endpoints using HTTPS POST requests.